Enhanced Binding capabilities
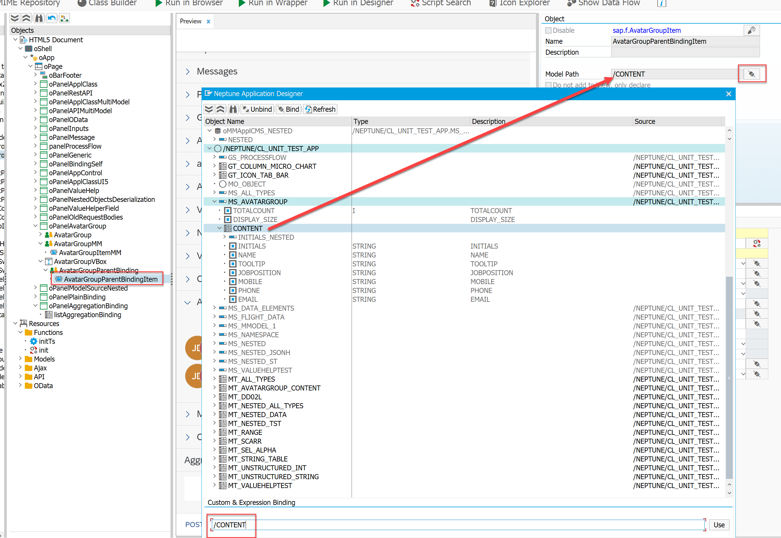
With Neptune DXP - SAP Edition Version 23.10.0000 we enhanced the binding capabilities significantly both in SAP GUI App Designer as well as in the Neptune Web App Designer. In addition to the already powerful MultiModel you can now also bind nested structures and tables with unnamed model bindings (Model Source). You can then use the "Binding Path" on lower elements (aggregation controls) to do a binding relatively below the parent binding structure (if it is nested). Example:



You can apply these nested bindings either by double-clicking the corresponding element in the binding browser or by writing them in proper SAP UI5 binding syntax in the input field "Custom & Expression Binding".